| Contrôle | 
| 
 
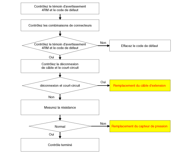
			Si vous obtenez un code erreur associé au capteur de pression, contrôlez-le 
			suivant le processus d'inspection.  | 
| Procédure d'inspection du capteur de pression | 

| Mesurez la résistance du capteur de pression | 
| 1. | 
			Tournez l'interrupteur d'allumage sur OFF.  | 
| 2. | 
			Débrancher le connecteur du capteur de pression.  | 
| 3. | 
			Mesurez la résistance entre la borne du capteur et la borne.  | 
| 4. | 
			Contrôlez la résistance mesurée. (Référez-vous au tableau)  
 | 
| DÉPOSE | 
| 1. | 
			Déposez l'accouplement.  
			(Voir Couplage - "Couplage d'actionneur électro-hydraulique direct")
		 | 
| 2. | 
			Déposez le câble d'extension (A).  
		 | 
| 3. | 
			Déposez le capteur de pression (A) avec une douille de 24 mm.  
 
 
		 | 
| INSTALLATION | 
| 
 
 
 
		 | 
| 1. | 
			Pour la pose, suivez la procédure inverse de la dépose.  | 
 Capteur de pression: Diagrammes schématiques
Capteur de pression: Diagrammes schématiquesRecherche de pannes
   
	
		RECHERCHE DE PANNES
	
	
	
		
		Symptôme 
		
		
		Zone suspecte 
		
	
	
		
		Le moteur ne démarre pas ou a du mal à démarrer 
		
		
		Tuyau d'évaporation débranché ou endommagé 
		
	
	
		
		Le moteur a du mal à démarrer 
		
		
		Dysfonctionnement de  ...
   
Batterie: Procédures de réparation
   
	
		DÉPOSE
	
	
		
		
			
				
				   
			
			
				
			
		
		
			Après avoir déconnecté puis reconnecté le câble négatif de la batterie, 
			réinitialisez les parties nécessitant cette procédure. 
		
			(Reportez-vous au système électrique de carrosserie  ...